“嚴謹每一個環節,精湛每一個細節”,力爭為振興汽車電子零部件行業做貢獻!這個目標早已深深扎根在每一位晶晟人心中。如今,成立24年的晶晟正在主動從傳統模式向新模式……
一、客戶官網
http://www.wxjewel.com/
二、客戶簡介
無錫晶晟科技股份有限公司成立于1999年,原名無錫晶石科技有限公司,公司基于在電磁元器件制造和技術方面的優勢,憑借專業的生產設備和試驗設備,專注于汽車電子零部件的開發和制造,目前,晶晟已通過IATF16949汽車行業質量體系認證。

自公司創立以來,晶晟一直秉承著“嚴謹每一個環節,精湛每一個細節”的品質管理原則,不斷推陳出新,致力于為客戶提供高性能、高精度、高質量、優價格的汽車電子產品,使客戶買的安心,用的放心,力爭為振興汽車電子零部件行業做貢獻!


無錫晶晟科技股份有限公司一角
三、客戶產品
無錫晶晟科技股份有限公司所生產的產品涵蓋各類車載電磁線圈和電磁閥、車用傳感器、電子油門踏板等,并與國內外系統集成商、發動機制造商、汽車制造商建立了緊密的合作關系。

無錫晶晟科技股份有限公司產品
隨著科技的進步和公司的蓬勃發展,晶晟溯本求源,不忘初心,始終圍繞可持續發展的戰略方向,做好客戶運營,進一步深化與詮釋“高效、可靠、安全、環保”的晶晟服務品牌,發揮晶晟在電磁元器件制造和技術方面的優勢,通過建標準、抓執行、重滿意度等方面,全力推進公司實現數字化轉型。
那在公司現有的管理模式下,要怎么做,才能更好的提高對材料的利用率,優化資源配置,降低公司生產成本,從而實現公司的可持續發展呢?為應對這一系列的挑戰,晶晟急需一套數字化系統滿足公司業務高速發展需求,實現業務標準化、流程規范化、集中管控化、信息、數據共享化,為公司的長遠發展奠定穩固的基礎。


最終,無錫晶晟科技股份有限公司選擇引入南寧市二零二五科技有限公司的彩虹圖紙管理系統,開啟公司數字化、信息化建設。
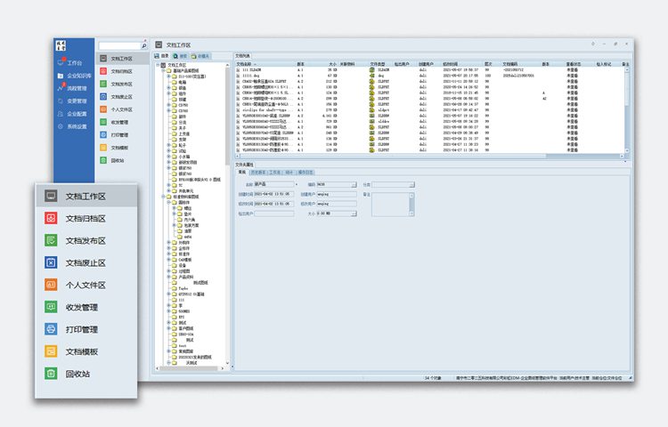
1.創建圖紙管理倉庫,規范管理
彩虹圖紙管理系統創建工作區、歸檔區、發布區、廢止區、個人文件區文等5個文件區,對晶晟科技企業圖紙文件進行集中分類管理,形成清晰類別目錄,保障圖檔使用環境的安全性。

2. 在線瀏覽圖紙,實現辦公無紙化
彩虹圖紙管理系統可直接在線瀏覽多種格式的圖紙和文檔,企業無需安裝相應的編輯軟件,圖文檔實現在線源文件的無紙化電子簽審。

3. 線上審批,提高企業辦公效率
彩虹圖紙管理系統的線上審批功能,可隨時隨地移動審批,實時查看流程執行情況,實現圖紙的統一管理、審批流程的規范化、審批記錄的可追蹤性等,極大地提高了晶晟的辦公效率,減少了傳統紙質審批所需的時間和物力成本。

4. 權限管控,保護公司數據安全
彩虹圖紙管理系統的文件夾支持精細化權限管理,提供20種操作權限(包括瀏覽、修改、新增、刪除、發布等等),涵蓋用戶各種使用場景及操作。
對于不同的用戶,可以分配不同的操作權限,以達到對文件的操作權限精細化管控,從而徹底杜絕員工的高風險操作,導致數據丟失,給公司造成不必要的損失。

5.協同辦公,消除信息孤島
彩虹圖紙管理系統提供了一個統一的平臺,支持多人協同編輯和共享圖紙,不同部門和角色的人員可以實時進行協作,提高了工作效率和溝通效果,避免了因為信息不暢通而導致的問題和誤解。

“嚴謹每一個環節,精湛每一個細節”,力爭為振興汽車電子零部件行業做貢獻!這個目標早已深深扎根在每一位晶晟人心中。如今,成立24年的晶晟正在主動從傳統模式向新模式轉變,通過彩虹圖紙管理系統,提升企業對數據的驅動能力和分析應用,實現產品的數字化、可視化、智能化、現代化的全面升級,不斷增強用戶體驗,努力為客戶帶來更加便捷的使用服務和更好的經濟效益。
未來,南寧市二零二五科技有限公司也將持續響應無錫晶晟科技股份有限公司的轉型需求,通過彩虹圖紙管理系統,幫助企業將圖紙管理得井井有條,助力無錫晶晟科技股份有限公司在高速轉型賽道上,加“數”前進,斬獲成果!